- Release Date: 12-09-2020, 22:28
- License type: Full | Keygen
Scooter Beyond Compare is a utility for comparing things. Things like text files, folders, zip archives, FTP sites, etc. Use it to manage source code, keep folders in sync, compare program output, and validate CD copies. Beyond Compare is a useful and reliable utility that will help you compare and synchronize your files and folders.
Although there is support for automatic functions, the main goal of Beyond Compare is to help you analyze differences in detail, and carefully reconcile them. It commands a wide range of file and text operations. Beyond Compare distinguishes the information it compares as either files or folders. Beyond Compare is not limited to comparing folders and files on its host computer. It can compare folders and files over a network connection or via FTP.
Compare Files, Folders
You can compare entire drives and folders at high speed, checking just sizes and modified times. Or, thoroughly verify every file with byte-by-byte comparisons. FTP sites, cloud storage, and zip files are integrated seamlessly, and powerful filters allow you to limit what you see to only what you're interested in.
Once you've found specific files you're interested in, Beyond Compare can intelligently pick the best way to compare and display them. Text files can be viewed and edited with syntax highlighting and comparison rules tweaked specifically for documents, source code, and HTML. The text contents of Microsoft Word .doc and Adobe .pdf files can also be compared but not edited. Data files, executables, binary data, and images all have dedicated viewers as well, so you always have a clear view of the changes.
3-way Merge
Beyond Compare's merge view allows you to combine changes from two versions of a file or folder into a single output. Its intelligent approach allows you to quickly accept most changes while carefully examining conflicts. Color coding and section highlighting allow you to accept, reject, or combine changes, simply and easily. When merging files you can change any line in the output with the built-in syntax-highlighting editor. By using Beyond Compare's powerful file type support and ability to favor changes from one file, you can trivially accept many changes without even seeing them.
You can use Beyond Compare directly from most version control systems, giving you all of the powerful comparing and merging support you need when you need it most. Integrated source control commands are also available, allowing you to check in and check out files without interrupting your work.
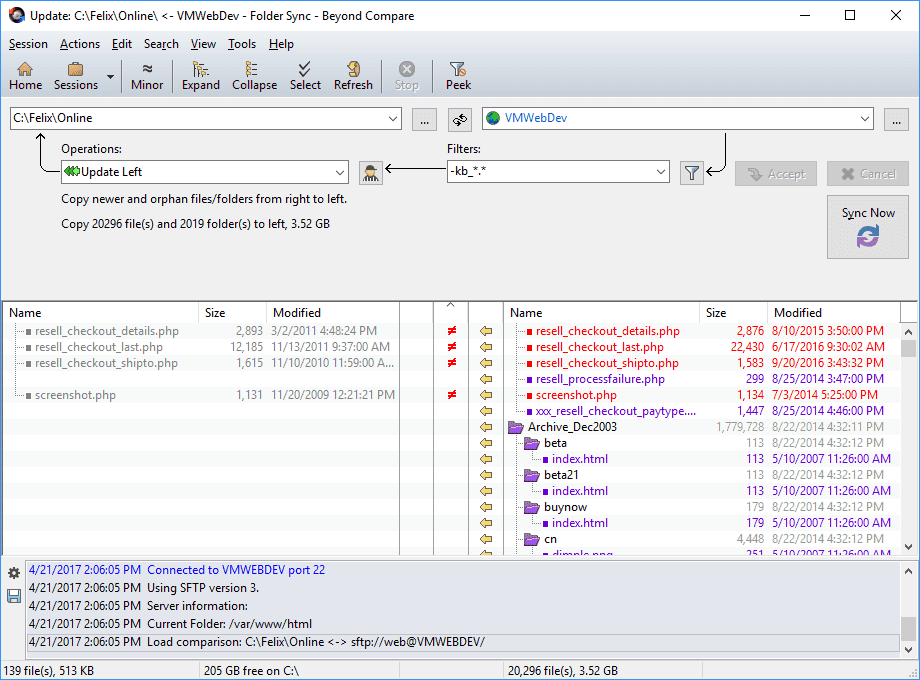
Synchronize Folders
Beyond Compare's intuitive Folder Sync interface lets you reconcile differences in your data automatically. You can efficiently update your laptop, backup your computer, or manage your website, and Beyond Compare will handle all the details. You can copy to and from disks, FTP servers, and zip files, all using the same interface. Anything you don't want affected can be easily filtered out, and all of the powerful comparison techniques are available, making the backup as fast or robust as you need.
You can automate repetitive tasks using a flexible scripting language, and any script can be called from the command line, allowing you to schedule your syncs for when it's most convenient.
Although there is support for automatic functions, the main goal of Beyond Compare is to help you analyze differences in detail, and carefully reconcile them. It commands a wide range of file and text operations. Beyond Compare distinguishes the information it compares as either files or folders. Beyond Compare is not limited to comparing folders and files on its host computer. It can compare folders and files over a network connection or via FTP.
You can compare entire drives and folders at high speed, checking just sizes and modified times. Or, thoroughly verify every file with byte-by-byte comparisons. FTP sites, cloud storage, and zip files are integrated seamlessly, and powerful filters allow you to limit what you see to only what you're interested in.
Once you've found specific files you're interested in, Beyond Compare can intelligently pick the best way to compare and display them. Text files can be viewed and edited with syntax highlighting and comparison rules tweaked specifically for documents, source code, and HTML. The text contents of Microsoft Word .doc and Adobe .pdf files can also be compared but not edited. Data files, executables, binary data, and images all have dedicated viewers as well, so you always have a clear view of the changes.
Beyond Compare's merge view allows you to combine changes from two versions of a file or folder into a single output. Its intelligent approach allows you to quickly accept most changes while carefully examining conflicts. Color coding and section highlighting allow you to accept, reject, or combine changes, simply and easily. When merging files you can change any line in the output with the built-in syntax-highlighting editor. By using Beyond Compare's powerful file type support and ability to favor changes from one file, you can trivially accept many changes without even seeing them.
You can use Beyond Compare directly from most version control systems, giving you all of the powerful comparing and merging support you need when you need it most. Integrated source control commands are also available, allowing you to check in and check out files without interrupting your work.
Beyond Compare's intuitive Folder Sync interface lets you reconcile differences in your data automatically. You can efficiently update your laptop, backup your computer, or manage your website, and Beyond Compare will handle all the details. You can copy to and from disks, FTP servers, and zip files, all using the same interface. Anything you don't want affected can be easily filtered out, and all of the powerful comparison techniques are available, making the backup as fast or robust as you need.
You can automate repetitive tasks using a flexible scripting language, and any script can be called from the command line, allowing you to schedule your syncs for when it's most convenient.




Comments 0